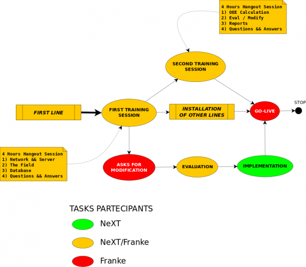
Show pagesourceOld revisionsBacklinksExport to PDFODT exportBack to top Share via Share via... Twitter LinkedIn Facebook Pinterest Telegram WhatsApp Yammer Reddit TeamsRecent ChangesSend via e-MailPrintPermalinkNeXT Manuali Utente - User Guides × NIS Work-Flow Iteration 1: Purchase Order Iteration 2: First Line Iteration 3: Training, Go-Live Iteration 4: Other Lines cli/franke/work-flow.txt Last modified: 2017/10/17 00:43(external edit)